Cimoc 是一款免费的漫画阅读应用,提供海量的漫画资源,包括国内外的热门漫画。它支持离线下载,让用户可以随时随地阅读喜爱的漫画,界面简洁清晰,操作便捷。Cimoc还支持自定义设置,用户可以根据自己的需求调整字体大小、背景颜色等,提升阅读体验。

第一个:https://miuscapp.com/cimoc/sourceBaseUrl.json
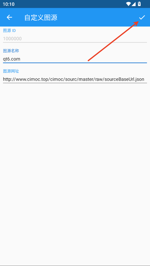
第二个:http://www.cimoc.top/cimoc/sourc/master/raw/sourceBaseUrl.json
第三个:https://gitcode.net/Haleydutest/cupdate/-/raw/master/sourceBaseUrl.json
非中国:https://raw.githubusercontent.com/haleydu-test/cimocUpdate/main/sourceBaseUrl.json
1.点击左上角三条杠。

2.点击图源。

3.点击右上角三个点。

4.点击手动添加图源。

5.图源名称可自定义,在地址内输入本文提供的源。点击√即可。

1.进入软件添加源后,软件是没有推送漫画的,需要搜索你想要看的漫画关键字。

2.输入关键字后点击搜索。

3.在搜索出来的内容中选择你要看的。

4.选择观看。

书旗小说12.5.8.256安卓版
60.7M潇湘一卡通公交卡2.3.4安卓版
93.3M饿了么商家版官方版
114.2M易考宝典app最新版
21.5MEchoDraw手机版1.0安卓版
4.2M迷你世界XG修改器1.2安卓版
5.8MPicall官方版1.0.0安卓版
97.7MMusify官方版9.7.6安卓版
11.6M漫引力漫画app官方版1.0.0安卓版
41.2M蜗牛助手脚本免费2.0.80官方正版
10.7M